ワードプレスプラグインで作るお客様の声ページ 貼り付けるだけで簡単

宣伝文句よりずっと信頼できる「お客様の声」がマーケティングに役立つのはご存じの通り!
しかしせっかくいただいたのにそれをご紹介できるようにするにはなかなかの手間が必要です。
そんなお客さまの声がワードプレスのプラグインでとても簡単に追加できます。

ここでいうお客様の声とは↓のような口コミや評価を表示できるプラグインです。

私の場合はワードプレスコーチングのサービス案内ページの途中にショートコードを入れ込んでいます。

早速追加の操作方法をご案内します。

  1. Site Reviewsプラグインをインストールし有効化します
  2. 以下をご参考に設定してください

新規ページを追加すると★アイコンがあるのでそれをクリックしショートコードを挿入すればOKです!なおブラウザの翻訳機能をONにして日本語表示にすると直感で進めることができてとても簡単です。


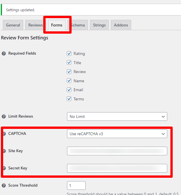
レビューフォームの場合はEメールを非表示に設定すると投稿していただきやすくなるかもしれません。しかしいたずらなどを回避するにはあえて入力していただくことでも良いかと思います。もちろんEメールは非公開です。このような感じで非公開をお知らせするようになっています。

必須ではありませんがセキュリティ向上にreCapchaでスパム回避を推奨します。https://www.google.com/recaptcha/about/

以上簡単ですが操作方法でした。

      コメント

      コメントする

      CAPTCHA